FaberBox HomePage Viewed with Mozilla/5.0 AppleWebKit/537.36 (KHTML, like Gecko; compatible; ClaudeBot/1.0; +claudebot@anthropic.com)


My Products
Faber Toys
NetiExpress

Cool Software

Newsletter

Links

Google

This site is HTML 4.01 Compliant
'Viewable With Any Browser' campaign


Faber Toys Icon Faber Toys - Version 2.6 Build 52

Information Features Translations Wish List ScreenShot
Requirements License Donation Awards Download

Dependencies View ScreenShot

  • List of all running processes
  • List of all modules loaded by a process
  • For each process are displayed the command line, PID, memory, number of threads, priority, version, description, Parent process
  • For each module are displayed the date, size, ActiveX status, version, description
Possibility of
  • Export in XHTML, HTML or TXT format the information related to all modules of a process
  • Change priority of a process
  • Kill a process (soft way - closing the windows - or hard way)
  • Autorefresh Process List with custom interval
  • Highlight Services (NT only)
  • Show Properties
  • Show deep information (see 'Examine File' section)
  • Copy selected files path (normal or 8.3 DOS) in clipboard
  • Copy files in clipboard or directly into a folder
  • Copy path of all processes in clipboard
  • Open the directory where the file is located
AutoRun View ScreenShot

  • Show details (Icon, Full Path, Description, if Running, Modified date) of every program launched at system startup
Possibility of
  • Show Properties
  • Delete / Restore items
  • Go to specific registry key or startup directory
  • Execute selected item
  • If running, select relative process in Dependencies window
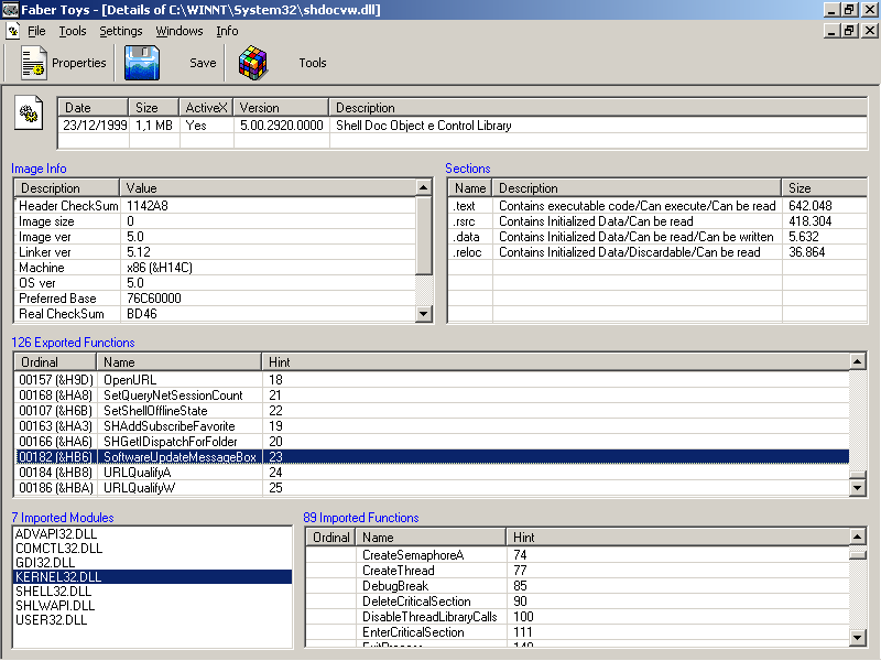
Examine File / Details View ScreenShot

  • Simple info (Date, Size, ActiveX status, Version, Description)
  • PE analysis
  • Image Info
  • Sections
  • Function Exported (decorated / undecorated)
  • Imported Modules
  • Function imported by others modules
  • History of recent files
Possibility of
  • Show Properties
  • Export in XHTML, HTML or TXT format the informations
  • Search for specific function
Program Aliases View ScreenShot

  • List all System Alias with related Icon, Path, Description, Working Directory, Modified Date
  • Invalid Aliases are shown in red (ready to be deleted)
  • Unuseful Aliases (those who does not have a '.' in the name) are grayed
Possibility of
  • Show Properties
  • Edit, Delete, Add new Alias
  • Run selected Alias
Windows Explorer View ScreenShot

  • Hierarchically view of all existing windows
Possibility of
  • Filter to show only visible windows
  • Read / Edit properties (hWnd, Class, Text, Visible, Enabled, Position, WindowState, Icon, Unicode status)
  • Close window



This site is Copyright © 2000-2004 Fabio Vescarelli.
Learn more about copyright